Stu Inventory Digital Management System

Online Inventory and Management Systems are crucial tools for businesses of all sizes, especially in today's e-commerce driven world.

Order Now : +91 93603 63227 / +91 99521 22670

Our Workflow

Research

Increased Efficiency: Automates tasks and reduces manual errors.
Reduced Costs: Helps prevent stockouts and overstocking, which can lead to financial losses.
Enhanced Customer Satisfaction: Enables faster Sales fulfillment and accurate Profits.
Better Decision-Making: Provides insights into sales trends and inventory performance.
Improved Accuracy: The system must provide accurate, real-time data on inventory levels, locations, and movements. This requires robust data entry, barcode/RFID scanning, and regular audits.
Efficiency: The system should streamline inventory processes, minimizing manual effort and reducing errors. Automation of tasks like reordering, order fulfillment, and reporting is crucial.

Design

Requirements Gathering:
Identify the specific needs of the business, including inventory types, tracking requirements, and order processes. Define the core functions of the system, such as inventory tracking, stock level alerts, and order processing.
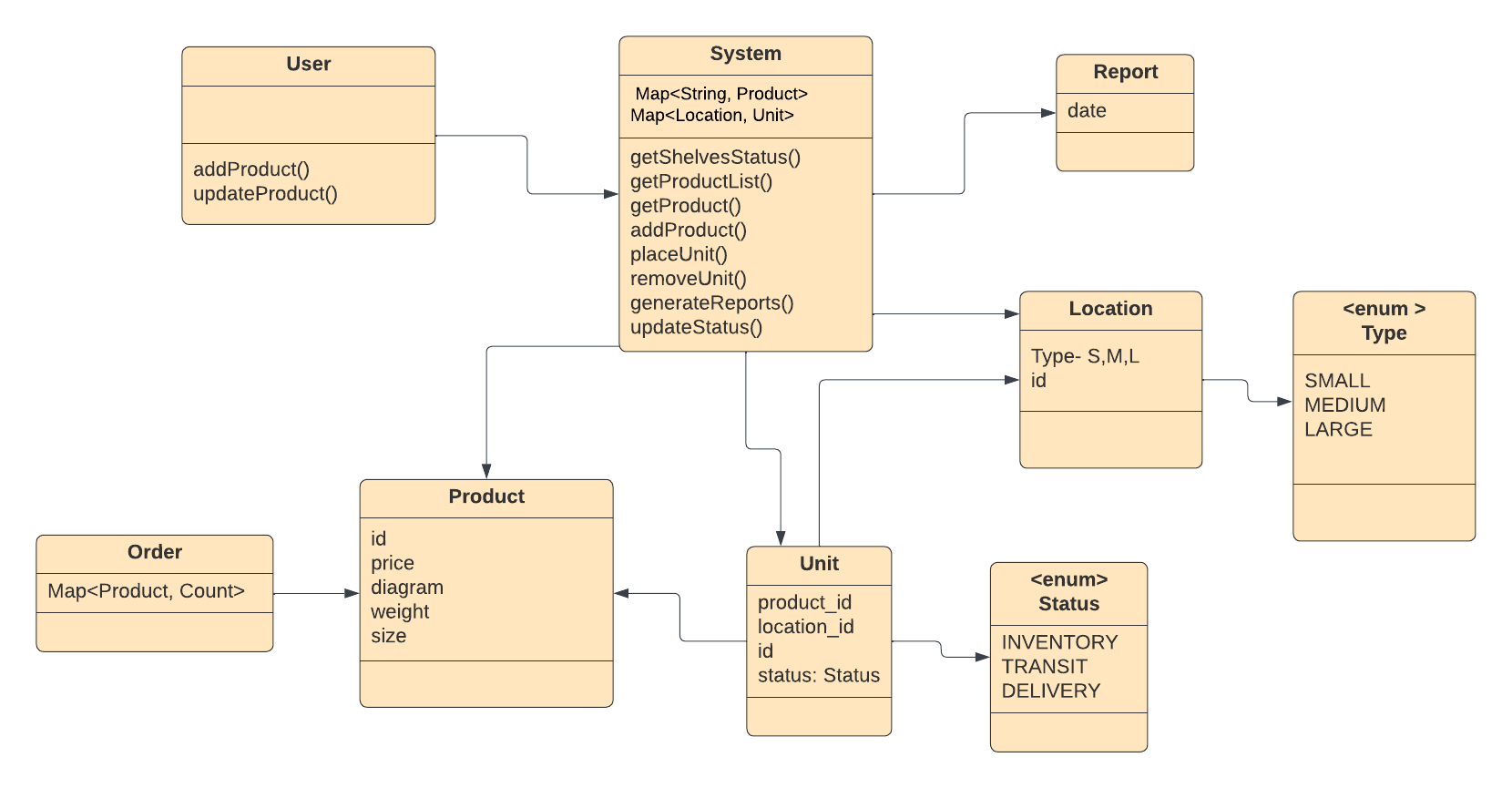
System Architecture:
Design the overall structure of the system, including the database, user interface, and integration points. Consider the use of cloud-based or on-premise solutions.
Visibility:
Users should have clear visibility into inventory levels, order status, and other key metrics. Dashboards and reports should provide actionable insights. examples.

Implement

Define Scope:
Determine the essential features (e.g., product management, stock tracking, order processing, reporting). Identify user roles (e.g., admin, warehouse, staff, sales).
Database:
Plan the database structure (e.g., tables for products, categories, suppliers, orders, stocks, inventory). Consider relationships between tables (e.g., one-to-many, many-to-many).
Technology Stack:
Developing on PHP framework (e.g., Laravel, CodeIgniter) for better structure and maintainability. Database is (e.g., MySQL, MangoDB). Decide on front-end technologies (e.g., HTML, CSS, JavaScript, ajax, potentially a JavaScript framework).


Inventory Story

about img

ABOUT US

Talented Designers & Developers

We are understanding of core inventory management concepts, such as stock levels, reordering, and demand forecasting. Knowledge of different inventory management techniques (e.g., FIFO, LIFO). Understanding of e-commerce workflows, order processing, and fulfillment. Knowledge of retail industry trends and challenges. Ability to design and develop reporting and analytics tools to provide insights into inventory performance.

Ability to analyze complex problems and develop effective solutions. Ability to communicate effectively with clients, stakeholders, and team members. Ability to collaborate effectively with other designers, developers, and project managers.


From MSME's to Large-Scale corporations, STU Inventory Supports all the businesses

Auto Parts

Agro Services

Paper

Garments

FMCG

Computer Hardware

Computer Services

Tiles & Marbles

Electrical Goods

Electronic Goods

Mobile Store

Textiles

Furnitures

Hardwares

Paints

Stationery


Modules Behind the App

team img

GST Reports

GSTR1 & GSRT2A

team img

Purchase & Sales

All type of Purchase, Sales, Credit Note

team img

Ledger & Daybook

Based on Supplier & Client

team img

CRM & IMS

Staff, Salesman, & Auditor


Our Design Samples


Our Pricing

Standard

Rs.3,000 per month
  • 10 GB STORAGE
  • 1 TB BANDWIDTH
  • 3 Logins
  • 2 Tier Achitecture
  • 24-HOUR RESPONSE

Business

Rs.8,000 per month
  • 10 GB STORAGE
  • 2 TB BANDWIDTH
  • Unlimited Logins
  • Multi Tier Achitecture
  • 12-HOUR RESPONSE

Advanced

Rs. 15,000 per month
  • 20 GB STORAGE
  • Unlimited BANDWIDTH
  • Unlimited Logins
  • Multi Tier Achitecture
  • 1 - HOUR RESPONSE

Keep in Touch

Thankyou For Contacting Stu Innovations, Please let us know, we can response shortly..